1. Trang chủ
  2. Thiết lập chung
  3. Hàng hóa và đơn hàng
  4. Thiết lập Thuộc tính của hàng hóa

Thiết lập Thuộc tính của hàng hóa

1. Tổng quan

Bài viết hướng dẫn thiết lập thuộc tính của hàng hóa trên AMIS CRM, giúp quản lý thông tin sản phẩm đầy đủ và dễ dàng phân loại trong quá trình bán hàng

2. Hướng dẫn thực hiện

Trên AMIS CRM, nhấn biểu tượng (Thiết lập). Vào Thiết lập chung\Hàng hóa và đơn hàng.

Vào tab Thuộc tính.

2.1. Thiết lập sử dụng thuộc tính của hàng hóa

Nhấn Thiết lập.

Thực hiện các thiết lập:

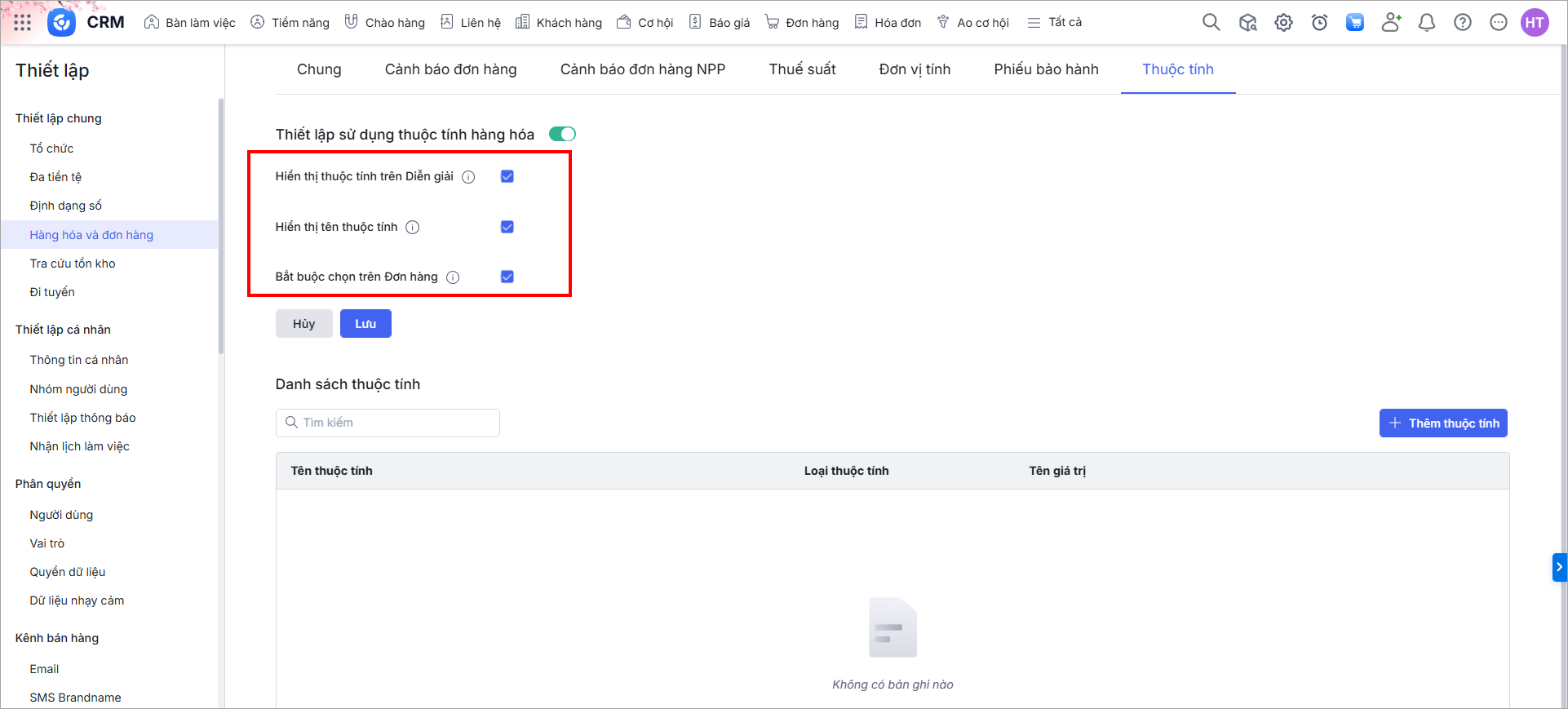
Thiết lập Sử dụng thuộc tính hàng hóa

  • Bật lựa chọn: Hệ thống hiển thị mục Thông tin thuộc tính trong chi tiết hàng hóa và cột Thuộc tính trong bảng thông tin hàng hóa.
  • Tắt lựa chọn: Hệ thống không hiển thị mục Thông tin thuộc tính trong chi tiết hàng hóa và cột Thuộc tính trong bảng thông tin hàng hóa.

Thiết lập hiển thị: Tích chọn vào các thiết lập theo nhu cầu sử dụng:

  • Hiển thị thuộc tính trên Diễn giải: Khi tích chọn, hệ thống sẽ hiển thị thêm giá trị thuộc tính vào diễn giải của hàng hóa trên đơn hàng, báo giá,..
  • Hiển thị tên thuộc tính: Khi tích chọn, hệ thống sẽ hiển thị thêm tên thuộc tính trên đơn hàng, báo giá. Ví dụ, thuộc tính Tiêu chuẩn có giá trị ISO9001, trên đơn hàng cột thuộc tính sẽ hiển thị “Tiêu chuẩn: ISO9001” thay vì chỉ hiển thị “ISO9001”
  • Bắt buộc chọn trên Đơn hàng: Khi tích chọn, hệ thống yêu cầu anh/chị bắt buộc phải chọn thuộc tính trên đơn hàng đối với các hàng hóa có khai báo thuộc tính trên danh mục

Nhấn Lưu để lưu thiết lập.

2.2. Thêm thuộc tính của hàng hóa

Ở thiết lập Thuộc tính, nhấn Thêm thuộc tính.

Khai báo các thông tin:

  • Tên thuộc tính (bắt buộc)
  • Loại thuộc tính (bắt buộc)
  • Giá trị của thuộc tính
  • Giá bán cộng thêm của từng giá trị (sử dụng tổ hợp Ctrl + Shift + V để sao chép cột dữ liệu từ Excel và dán nhanh vào cột này)

Nhấn Lưu.

2.3. Quản lý danh sách thuộc tính của hàng hóa

2.3.1. Sửa thuộc tính

Ở danh sách thuộc tính cùa hàng hóa, di chuột vào dòng thuộc tính và nhấn vào biểu tượng (Sửa).

Sửa lại thông tin thuộc tính hàng hóa.

Ở lựa chọn Thêm giá trị mới vào hàng hóa có sử dụng thuộc tính: Khi tích chọn, đối với các hàng hóa đang chọn thuộc tính này thì các giá trị mới được thêm vào sẽ tự động thêm vào các hàng hóa có thuộc tính đó với giá trị bổ sung lấy trong ngầm định.

Nhấn Lưu.

2.3.2. Xóa thuộc tính

Ở danh sách thuộc tính cùa hàng hóa, di chuột vào dòng thuộc tính và nhấn vào biểu tượng (Xóa).

Nhấn Đồng ý.

Khi xóa thành công, thuộc tính này bị xóa khỏi danh sách thuộc tính ở thiết lập và các bản ghi Hàng hóa đang chọn thuộc tính này sẽ không còn chọn tới nó nữa.

Cập nhật 22/04/2026


Bài viết này hữu ích chứ?

Nền tảng quản trị doanh nghiệp hợp nhất MISA AMIS với gần 200.000 khách hàng doanh nghiệp đang sử dụng

Bài viết liên quan