1. Tổng quan
Bài viết hướng dẫn cách tạo Đề nghị trả hàng NPP trên AMIS CRM, hỗ trợ NVKD ghi nhận việc khách hàng trả lại hàng hóa đã mua từ Nhà phân phối. Chức năng giúp doanh nghiệp theo dõi hoạt động kinh doanh tại kênh phân phối một cách chính xác và thuận tiện.
Nội dung bài viết gồm:
-
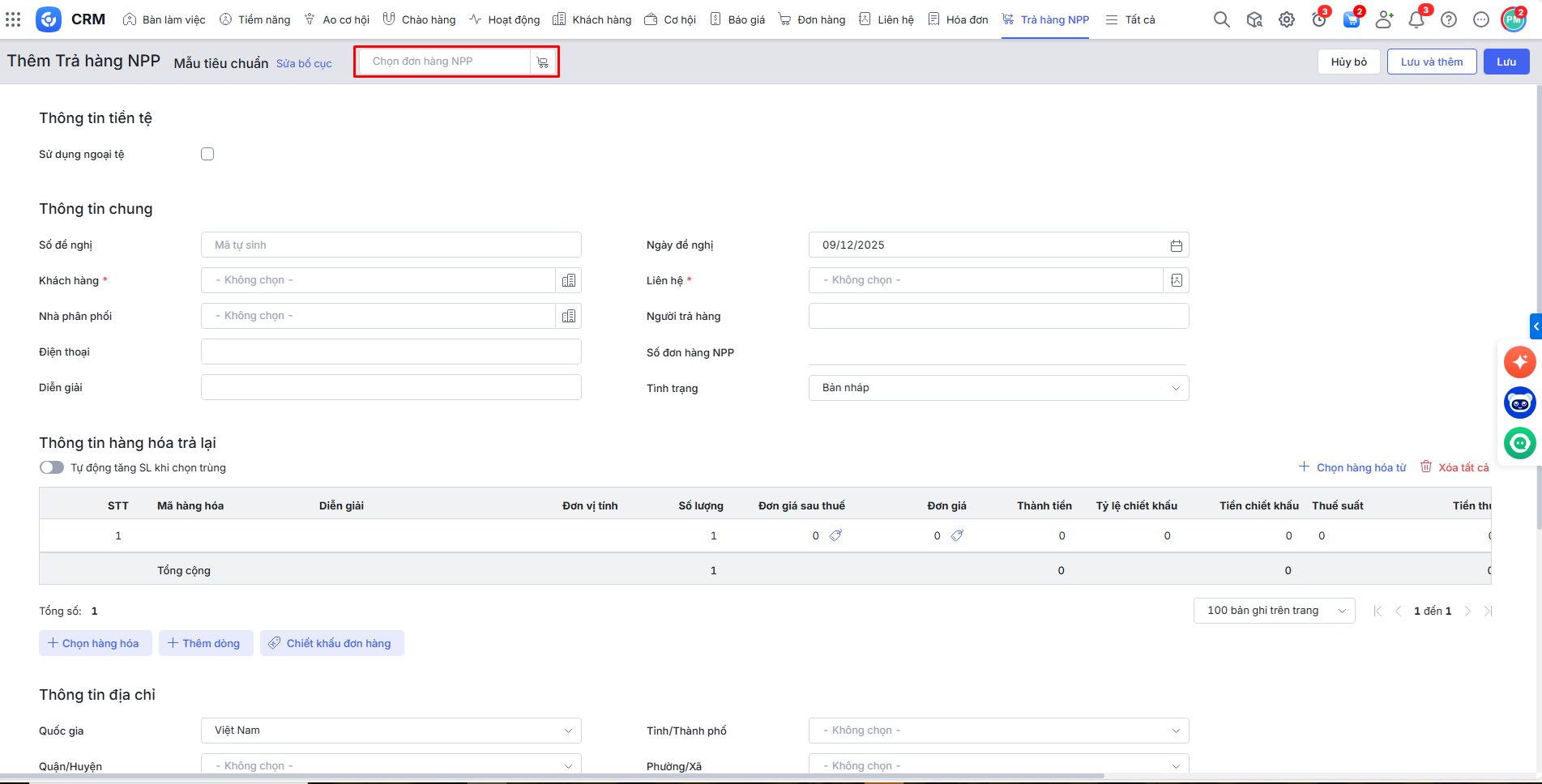
Thêm mới Đề nghị trả hàng NPP
-
Tạo đề nghị từ một đơn hàng NPP
-
Tạo đề nghị từ nhiều đơn hàng NPP
2. Hướng dẫn thực hiện
Lưu ý: Chỉ có thể trả lại hàng đối với Đơn hàng NPP có tình trạng ghi doanh số là Đề nghị ghi hoặc Đã ghi.


Bước 4: Phần mềm lấy lên hàng hóa mà khách hàng đó đã mua của từng đơn hàng NPP\Tích chọn hàng hóa trả lại và khai báo số lượng trả\Nhấn Đồng ý.