2. Hướng dẫn thực hiện
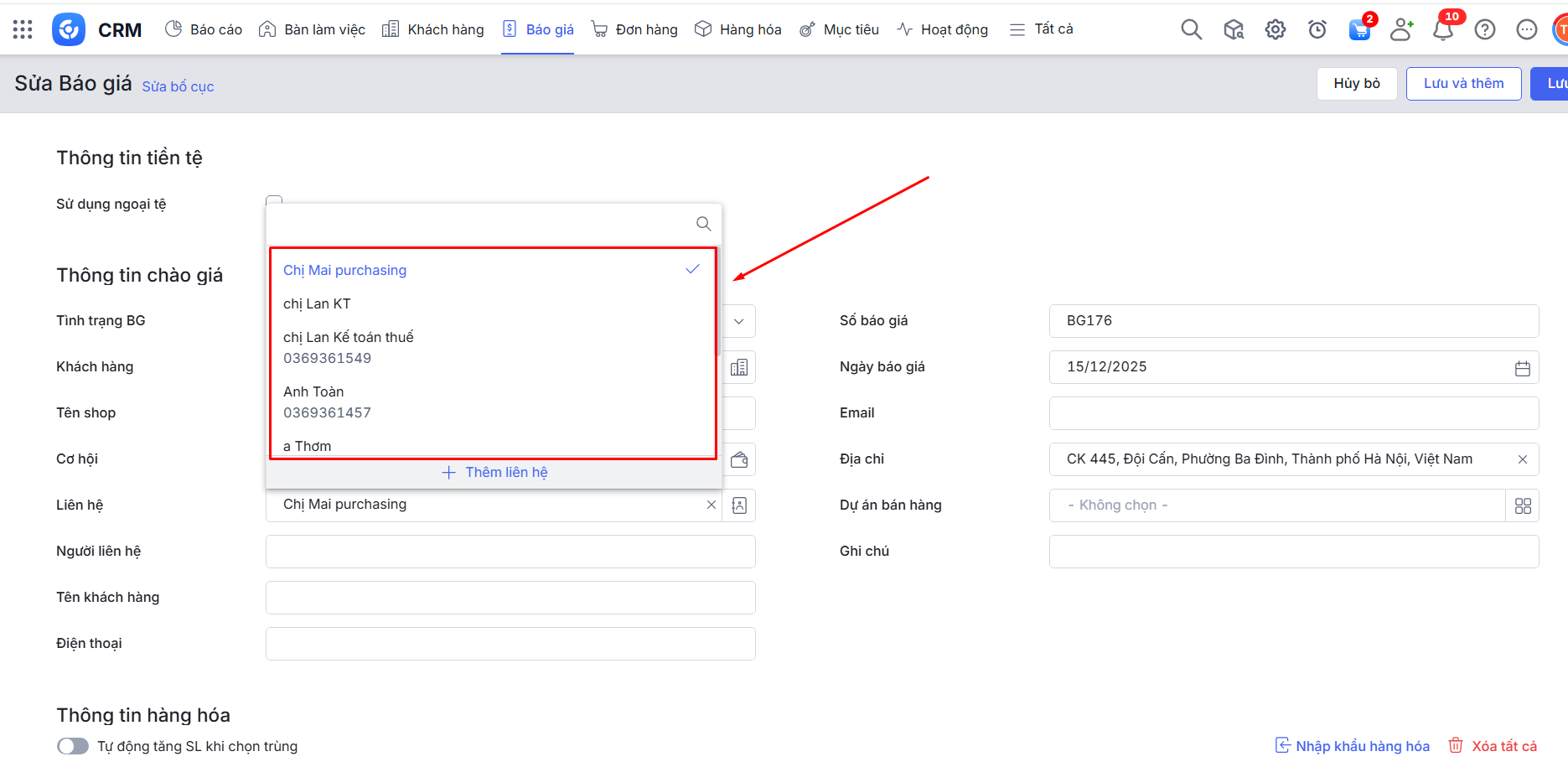
Bước 1: Khi Thêm/Sửa/Nhân bản Báo giá\ Tại Thông tin chào giá\ Chọn Liên hệ (Liên hệ sẽ nhận hàng).

Bước 2: Khi thực hiện Sinh đơn hàng từ Báo Giá\ Mục Thông tin giao hàng\ Hệ thống sẽ tự động lấy lên thông tin Người nhận hàng là thông tin Liên hệ đã chọn.


Lưu ý: Khi Thêm/Sửa/Sinh Đơn hàng nếu trên Báo giá không có liên hệ thì tự động lấy thông tin Người nhận hàng, Điện thoại người nhận hàng từ Khách hàng. Tương tự hướng dẫn tại đây.